免费成人网
科大官网
高密计算机系
旧版网站
免费成人网
免费成人网概况
免费成人网简介
学院领导
机构设置
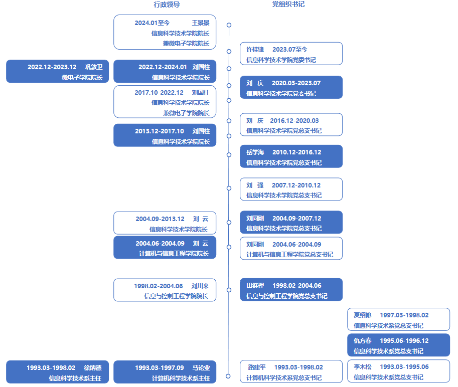
历任领导
发展历程
院务公开
免费成人网中心
免费成人网新闻
免费成人网公告
学术新闻
学术前沿
学术报告
党群工作
组织建设
理论学习
职工之家
党务公开
师资队伍
国家级人才
省部级人才
博士生导师
硕士生导师
兼职教授
外聘导师
人才引进
科学研究
科研平台
科研团队
科研成果
教育教学
本科生专业
本科培养方案
研究生专业
教学平台
教学成果
下载专区
学团工作
学团活动
创新创业
学子风采
下载专区
学团公告
招生就业
本科生招生
研究生招生
就业信息
校友之家
校友组织
校友活动
校友风采
e+基金
历届毕业校友合照
免费成人网
免费成人网概况
免费成人网简介
学院领导
机构设置
历任领导
发展历程
院务公开
免费成人网中心
免费成人网新闻
免费成人网公告
学术新闻
学术前沿
学术报告
党群工作
组织建设
理论学习
职工之家
党务公开
师资队伍
国家级人才
省部级人才
博士生导师
硕士生导师
兼职教授
外聘导师
人才引进
科学研究
科研平台
科研团队
科研成果
教育教学
本科生专业
本科培养方案
研究生专业
教学平台
教学成果
下载专区
学团工作
学团活动
创新创业
学子风采
下载专区
学团公告
招生就业
本科生招生
研究生招生
就业信息
校友之家
校友组织
校友活动
校友风采
e+基金
历届毕业校友合照
学院微信公众号
历任领导
免费成人网简介
学院领导
机构设置
历任领导
发展历程
院务公开
历任领导
当前位置:
免费成人网>
免费成人网概况 >
历任领导>